Local-First Productiviteit
Carpe Diem is een privacy-gerichte, local-first planning-app ontworpen om afleidingen te elimineren en je in de flow te houden. Door dag-tot-dag te plannen en een flexibele backlog te gebruiken, behoud je focus zonder de vertraging of privacyrisico’s van online tools.
Technische Architectuur & Kernzuilen
Local-First Architectuur
- Geen Latency & Offline Integriteit: Volledig offline-first gebouwd met Flutter voor desktop (Linux, macOS, Windows). Je data blijft lokaal opgeslagen voor instant opstarttijden en complete privacy.
- Native Prestaties: Compileert naar uiterst efficiënte native code op alle drie desktop-besturingssystemen, wat zorgt voor vloeiende animaties en directe status-updates.
Feature Engineering & Workflow
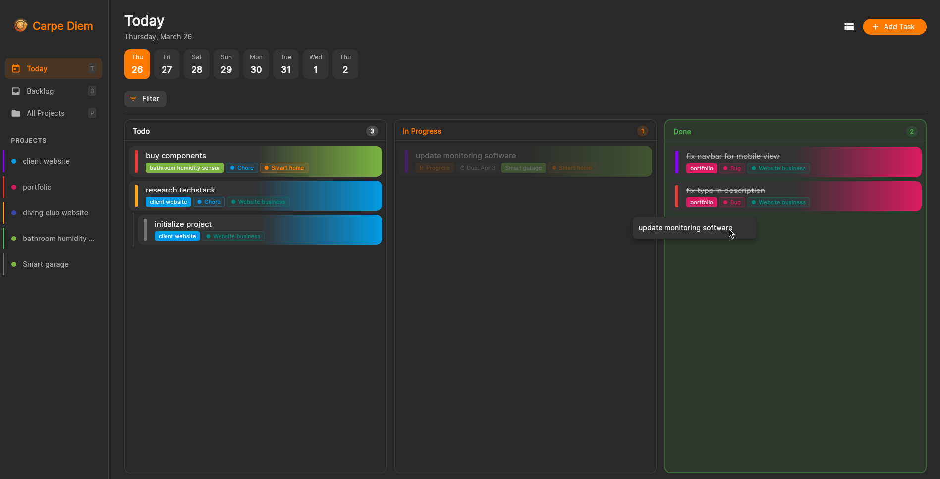
- Backlog & Planning Engine: Verzamel ideeën in de backlog en plan ze eenvoudig in voor vandaag, morgen of tot 7 dagen vooruit.
- Slimme Overdue Logica: Niet-voltooide taken verschuiven automatisch naar de volgende dag met een ‘overdue’ badge om je agenda realistisch te houden.
- Realtime Kanban & Lijst: Schakel direct tussen een Kanban-bord (Todo, In Progress, Done) en een compacte lijstweergave.
- Task Blockers & Bulk Acties: Voeg afhankelijkheden toe om geblokkeerde taken visueel te markeren. Gebruik bulk-edit acties om meerdere taken in één klik te herplannen, labelen of verwijderen.
Extensibiliteit & Statistieken
- Markdown Importer: Importeer en parseer standaard Markdown-bestanden automatisch naar gestructureerde taken en projecten.
- Inzichten & Metrics: Houd een geschiedenis bij van alle voltooide taken en analyseer je productiviteit via grafische statistieken over aangepaste periodes.
